Trajectory Consistency Distillation (TCD) is a new scheduler and LoRA that allows for faster generations in few steps. You can get consistent results from 2 up to 16 steps only. You won't need a Turbo model or a Lightning model. It can work on any SDXL model. In this example I tested with my own Sintetico XL model.
Here is what you'll need
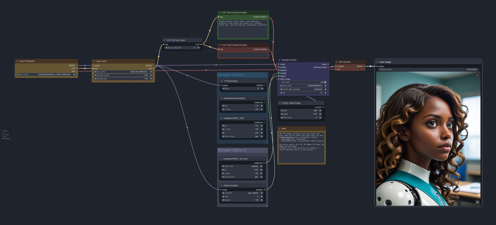
Instructions
Install the dependencies and load the attached JSON from this article. Choose your base SDXL model and let's have fun with the parameters.

You'll need to connect your desired Sampler Node to the SamplerCustom node instead of choosing each through the KSampler. You'll also need to connect the Scheduler to the Sigmas input.
IMO, The Sigmas and Samplers work best within each group I organized, but feel free to explore. These are my findings so far:
- SamplerEulerAncestral + TCDScheduler (faster)
- SamplerDPMPP_SDE + TCDScheduler
- SamplerDPMPP_2M_SDE + BasicScheduler (better quality)
You can use steps 4, 8 or 16. The higher the steps, the higher the ETA needed. The original HF space uses as low as 4 steps and ETA of 0.3. However, I couldn't get good results in this setting.
Have fun and share your findings with the community!
Credits
Thanks to MoonRide303 for sharing the initial workflow upon which I based mine.






.jpeg)